> 文章列表 > 小编教你Win10

小编教你Win10

不少用户升级到Win10 LTSC后问小编怎么提高性能,电脑性能的提高可以帮助用户更加流畅地操作系统,使用体验更佳。那Win10 LTSC如何提高性能呢?下面我们就来看看吧。

操作如下:

进入【控制面板】。

Win10 LTSC如何提高性能?

点击【查看方式】,选择【大图标】。

Win10 LTSC如何提高性能?

点击【电源选项】。

Win10 LTSC如何提高性能?

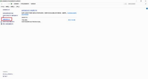
点击【创建电源计划】。

Win10 LTSC如何提高性能?

选择【高性能】并填写计划名称,然后点击【下一步】。

Win10 LTSC如何提高性能?

选择下【关闭显示器】和【使计算机进入睡眠状态】的时间后,点击【创建】。

Win10 LTSC如何提高性能?

完成。

Win10 LTSC如何提高性能?