我来说说sqlserver2008客户端连接服务器的操作方法 我来说说的英文
相信很多朋友都遇到过以下问题,就是sqlserver2008客户端连接服务器的操作方法。针对这个问题,今天昊普教程小编就搜集了网上的相关信息,给大家做个sqlserver2008客户端连接服务器的操作方法的解答。希望看完这个教程之后能够解决大家sqlserver2008客户端连接服务器的操作方法的相关问题。
相信sqlserver2008有很多人使用,这里主要说的是sqlserver2008客户端连接服务器的操作方法,希望可以帮到有需要的人。
sqlserver2008客户端连接服务器的操作方法

去网上下载SQLServer2008Client,很多,随便找一个下载,安装后可以汉化,看了看就没有汉化,免得汉化了有些功能就不正常了

打开后是这样的目录,看到以后,就大概知道怎么打开了,就是一个程序,很容易

找到应用程序文件Manager.exe,即可打开客户端界面,那么怎么连接呢,下一步就开始了

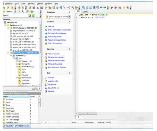
我们的目标是连接远端的数据库,Ip地址为192.168.0.20,register database,出现如图所示的界面

最简单的办法就是,按照注册向导连接目标数据库,填写数据库名称后,完成注册。

在标记的数据库上单击右键,选择连接。怎么样,很容易吧

此时,数据库就连接成功了,想怎么操作就可以怎么操作啦

以上就是给大家分享的全部教程,更多金彩教程可以关注昊普教程哦!
